一开始
在网上搜索相关功能 找到一个比较好的工具:https://www.yuanchuangyinyue.com/3027.htmlopen in new window 于是想着复刻一个类似的工具
于是面向GPT编程开始了。。。
提示
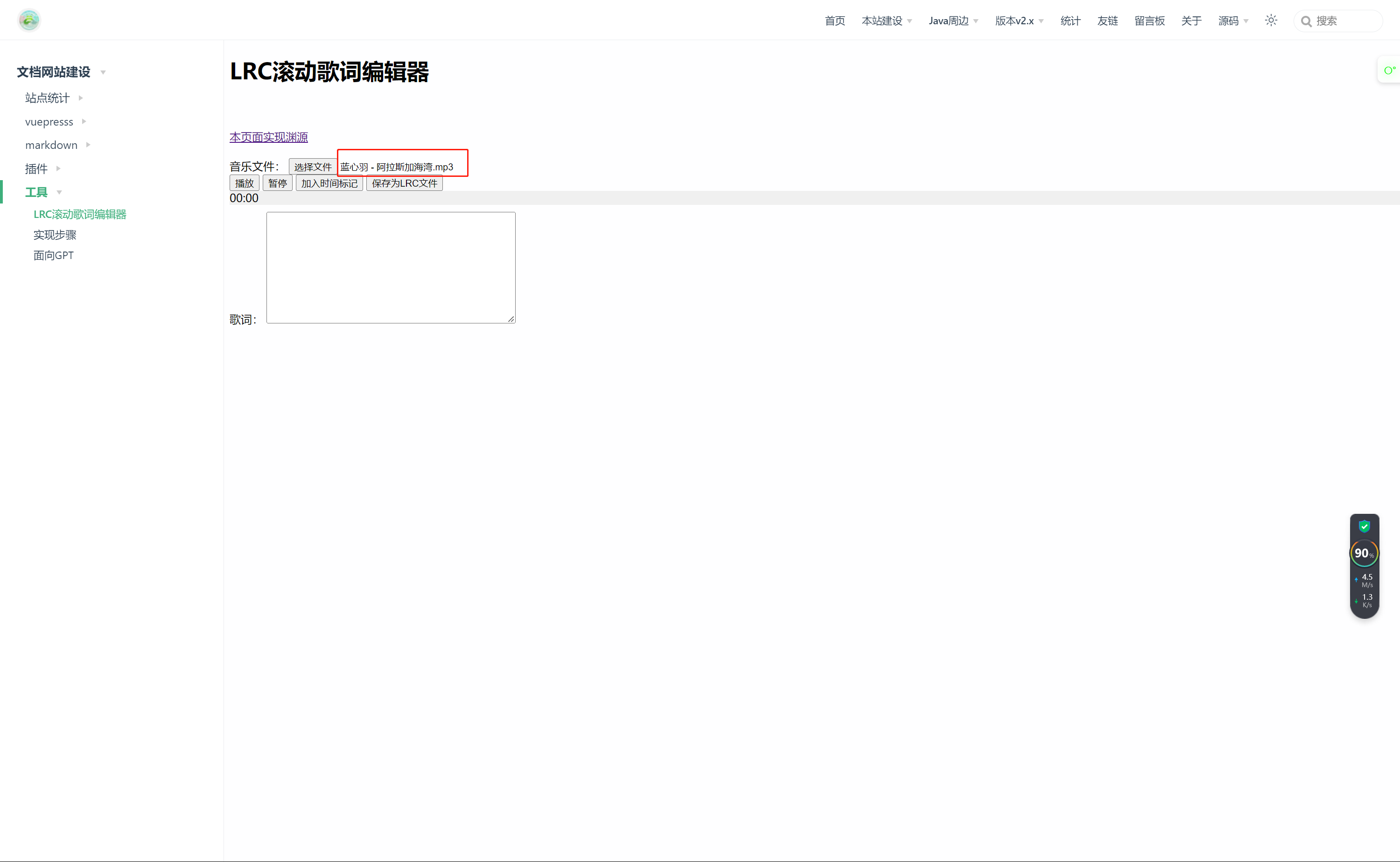
从网上搜索相关歌词复制到歌词框,或者自己知道音频内容输入歌词。每一行为一个时间标记点,点击加入时间标记后光标会自动移到下一行首位。
点击播放按钮开始播放歌曲
点击加入时间标记按钮添加时间标记
注意一开始的光标位置,应该手动点击到第一行最左边
LRC滚动歌词编辑器 一键抠图
皖ICP备2023014487号-1
皖公网安备 34010402704001号